“一纸数据”的背后:揭秘实验室食品检测全过程
大健康时代,每天营养健康的吃好三餐尤为重要,公众对食品安全的要求是日益提升,更强调“吃得安全、吃得放心、吃得明白”。我们每天吃的肉类,会关心它的兽药残留有没有超标?吃的瓜果蔬菜,会关心它的农药残留是否合格?吃的泡菜腌制品,会想到亚硝酸盐有没有超标?在拿到一份食品检测报告时,满满当当的专业术语和一纸数据,我们或许也会好奇这份食品在实验室经历了些什么?是如何得出这些关乎食品安全的数据?今天我们就一起走进理化实验室,一探究竟吧。

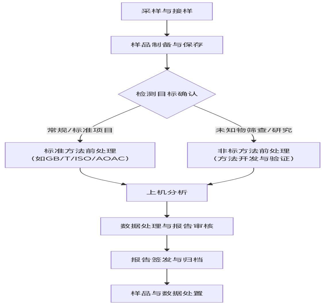
一、采样与接样
检测工作的起点,核心是保证样品的代表性。采样严格按照国家标准或行业标准进行,如《食品卫生检验方法理化部分 总则》GB/T 5009.1-2023、《食品安全国家标准 食品微生物学检验 总则》
GB 4789.1-2022确定采样量与方法,详细记录样品信息,并粘贴唯一性标识。实验室在接收到样品时,检查样品状态,核对采样表信息,创建唯一性编号,确保全过程可溯源。
二、食品前处理的目的和方法
为了分离目标组分,去除干扰物质,提高检测的准确性,使样品能适合分析方法的要求,实验室接收到样本后,需要进行前处理。前处理的方法有:1、样品制备与均质化,包括粉碎和匀浆,便于获得具有代表性且均匀的样品。2、提取/萃取:将目标待测物(如农药、营养素、添加剂)从样品基质中分离出来的过程,包含溶剂萃取、蒸馏等。3、净化:提取液中除了目标物,还含有油脂、色素、糖类等大量干扰物质,净化就是为了去除这些物质,提高检测灵敏度和准确性。4、浓缩与定容:净化后的液体体积通常较大,目标物浓度低,需要进行浓缩,最终定容到精确体积,可以采用氮气浓缩、旋转蒸发的方法进行浓缩。食品前处理的规范性与科学性至关重要,若此环节存在疏漏,即便使用高级检测仪器,也无法获得准确数据。
三、上机分析与数据处理
利用精密仪器进行定性定量分析的环节。常用仪器方法:
1、光谱法:紫外/可见分光光度计、原子吸收/发射光谱仪、荧光光谱仪、红外光谱仪;
2、电化学分析法,如离子选择电极法、电位滴定法;
3、色谱法:分离高手。利用不同组分在固定相(色谱柱内不移动的物质)和流动相(携带样品流动的物质)之间分配平衡的差异,是混合物中各组分在移动速度上产生差别,从而实现分离。常见的有气相色谱仪、高效液相色谱仪等;
4、质谱法:“称重”和“鉴定”最终武器。将样品分子转化为带电离子,根据不同离子的质荷比(M/Z,即离子质量与所带电荷的比值)进行分离和检测。质谱通常不单独使用,而是作为色谱仪的“检测器”形成强大的联用技术。如气相色谱-质谱联用仪、液相色谱-质谱联用仪。
按照标准方法,样品经过前处理,根据待测目标物性质选择对应的仪器进行定性定量分析,仪器会将神秘的化学语言翻译成我们直观可见的数据(但是在上机的这一步,实验人员会经过反复的仪器条件优化,耗时较长,需要较强的专业技术知识储备和查阅文献资料的能力),最后实验人员完善原始记录(如仪器参数、操作时间)并进行数据处理(如扣除空白值、计算浓度),经技术负责人完成审核(重点审核数据计算和标准符合性)、授权签字人签字确认(确保报告合法有效)后,一份完整的检测报告即生成。
四、样品留样与销毁
最后,大家会问那实验剩下的检品是被怎么处理的呢?被实验室人员偷偷吃掉还是瓜分了呢?
答:1、留样备查,为了委托方或相关方对检测结果有异议时,可以进行复检或者仲裁检验,通常根据产品保质期、检测性质和客户要求来定,留样时间为报告发出后30天到半年不定。
-
销毁处理
留样期满,就会进入销毁程序,销毁方式因样品特性而异,有无害化处理(针对食品本身不具有危险性,会进行破坏性处理,破碎、倾倒或者焚烧等)、作为危险废弃物处理(检测过程中样品被污染,用到强酸强碱有机溶剂前处理时,或者样品本身有危险性)。但是无论何种方式,都有严格的销毁过程记录(监控、双人操作等)。
食品检测的意义极其重大,确保食用安全,守护生命健康!
卫生检验所 丁丽 主管技师
